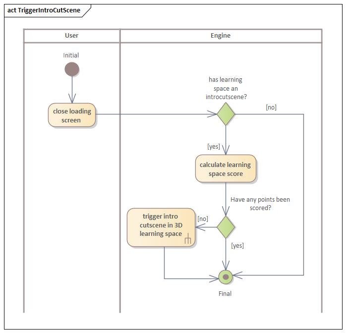
Storyelement-Introcutscene starten
Definition:
Nachdem der Lernende einen Lernraum betritt, muss die Engine die Möglichkeit bieten, eine Introcutscene zu starten.
Akzeptanzkriterien:
Introcutscene kann starten, nachdem Ladebildschirm geschlossen wird
Anmerkungen:
Für Ablauf der Cutscene, siehe Storyelement Cutscene ausführen
Aktivitätsdiagramm:


Last modified: 05 December 2025