Storyelement innerhalb Lernraum verschieben
Definition
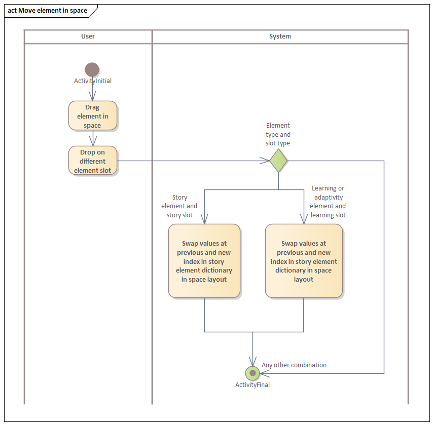
Das Autorentool muss Lehrenden die Möglichkeit bieten, bereits platzierte Storyelemente in einem Lernraum in einen anderen Slot zu verschieben.
Akzeptanzkriterien
Storylemente können nur in den für Storyelemente vorgesehenen Slots in Lernräumen platziert werden.
Lernelemente und Adaptivitätselemente können NICHT in den für Storyelemente vorgesehenen Slots platziert werden.
Aktivitätsdiagramm:

Last modified: 05 December 2025