Software Design
INotifyPropertyChanged/-Changing
Wird an diversen Stellen verwendet, an denen Benachrichtigung von UI-Komponenten über Änderungen an verschiedenen Entities oder anderen UI-Zuständen implementiert werden müssen.
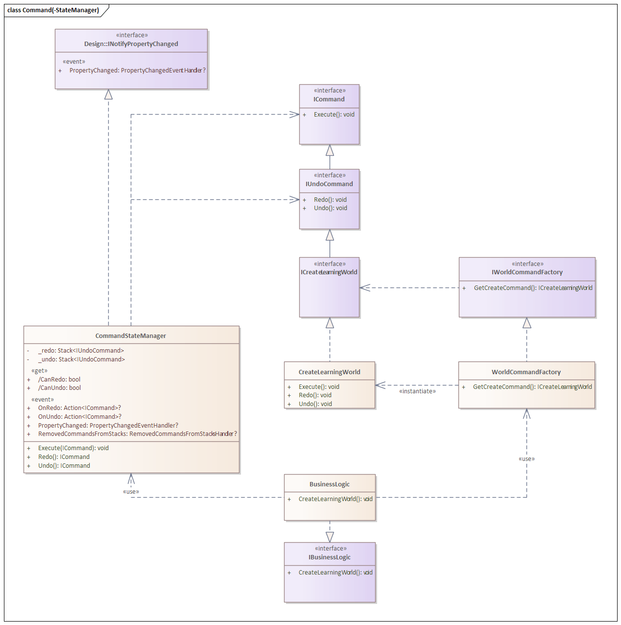
(Undo- & Redo-)Command und CommandStateManager

Alle Usecases wie Erstellen, Ändern oder Löschen von Entities in der Businesslogik werden über Commands dargestellt. Commands werden durch Übergabe aller für die Ausführung relevanten Parameter an eine Factory Klasse erstellt und diese Commands werden dann an den CommandStateManager übergeben, welcher die Ausführung des Commands übernimmt und diese auf einen Undo-Stack ablegt, sofern es sich um ein umkehrbares IUndoCommand handelt. Nach Undo wird das Command auf den Redo Stack abgelegt, von dem aus es entsprechend wieder ausgeführt werden kann (in aller Regel: Redo == Execute).
Da manche UI-Komponenten von dem Zustand des CommandStateManagers abhängen (z.B. Anzeige in HeaderBar, ob Undo/Redo möglich ist), wird dies über get-only Properties und INotifyPropertyChanged abgebildet.
Memento

Zum Sichern des Zustands von Objekten vor Ausführung von Commands verwenden wir das Memento Pattern um die Kapselung von Objekten sicherzustellen. Jede Entity-Klasse (LearningWorld, LearningSpace, LearningElement, ...) hat ihre eigene private nested Memento Klasse, die nur die Entity-Klasse selbst kennen kann. Gehalten werden die Referenzen zu den jeweiligen Mementos in den Command Klassen, die die Änderungen durchgeführt haben. Im Undo dieser Commands werden dann lediglich die relevanten Mementos der Entities wiederhergestellt.
Für mehr Informationen zu Memento siehe hier oder GoF Buch.
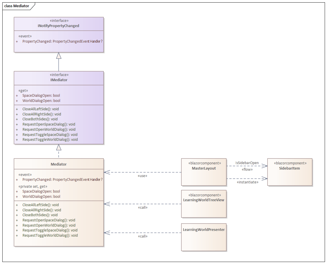
Mediator
Klassendiagramm mit Beispielen von abhängigen Klassen:

Diagramm aller von IMediator abhängigen Klassen (autogeneriert in Rider):

Wir verwenden das Mediator Pattern im Autorentool vor allem für das Zustandsmanagement der Sidebars in MasterLayout. Diese regeln, welcher Tab auf den beiden Seiten des Autorentools zu jeder Zeit geöffnet sind. Andere UI-Komponenten können über den Mediator dann steuern, falls ein anderer Tab geöffnet werden soll (z.B. weil in der TreeView ein Space angeklickt wurde).