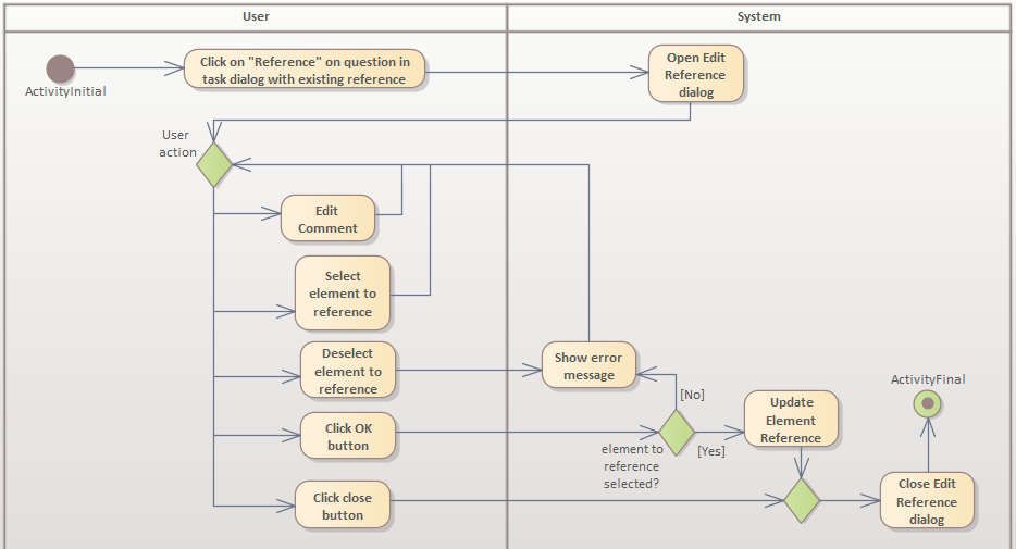
Verweis bearbeiten
Definition:
Das Autorentool muss Lehrenden die Möglichkeit bieten, in einem Adaptivitätselement für eine Frage einen Verweis auf ein anderes Lernelement oder ein externes Lernmaterial zu bearbeiten.
Akzeptanzkriterien:
Der Verweis muss Erforderliche Eigenschaften für Verweis erfüllen.
Der Verweis kann zusätzlich Optionale Eigenschaften für Verweis erfüllen.
Aktivitätsdiagramm:

Last modified: 05 December 2025