Ungespeicherte Welten speichern
Definition:
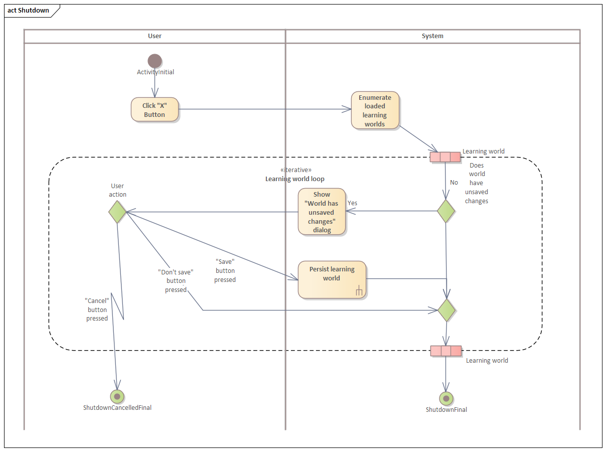
Sobald der Benutzer versucht das Programm zu schließen UND sofern mindestens eine Welt geladen ist, muss das Autorentool für jede geladene Welt mit ungespeicherten Änderungen den User fragen, ob dieser die geänderte Welt speichern möchte.
Akzeptanzkriterien:
Bei Abbruch des anzuzeigenden Dialogs via "Cancel"-Button muss das Schließen der Applikation abgebrochen werden und die aktuelle Welt, um die der Dialog sich handelt, darf nicht gespeichert werden.
Wählt der User "Don't Save" aus, dann ist die Welt nicht zu speichern. Wählt der User jedoch "Save" aus, so ist die Welt nach Aktivität " Lernwelt persistieren " zu speichern
Aktivitätsdiagramm:

Last modified: 05 December 2025