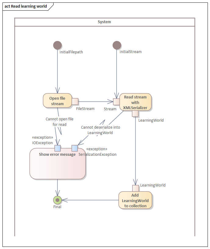
Lernwelt laden
Definition:
Das Autorentool muss Lehrenden die Möglichkeit bieten, eine Lernwelt-Datei vom Dateisystem einzulesen und in das Autorentool einzuladen.
Akzeptanzkriterien:
Das Dateiformat der Lernwelten muss, soweit technisch möglich, rückwärts kompatibel sein. Eine in beispielsweise Version 2.0.0 erstellte und gespeicherte Welt muss in Version 2.1.0 und weiter auch ladbar sein.
Bei Start des Autorentools werden alle Welten, welche in einem versteckten Applikationsordner liegen, automatisch eingeladen (siehe Alle Lernwelten bei Programmstart laden).
Aktivitätsdiagramm:

Last modified: 05 December 2025